ComfyUI SD 1.5 vs SDXL: Complete Comparison Guide for Choosing Your Model
Compare SD 1.5 and SDXL in ComfyUI. Understand quality, speed, resource requirements, and use cases to choose the right model for your AI art workflow.
Compare SD 1.5 and SDXL in ComfyUI. Understand quality, speed, resource requirements, and use cases to choose the right model for your AI art workflow.
Master batch processing in ComfyUI for efficient large-scale image generation. Learn queue management, prompt batching, and workflow automation techniques.
Optimize SDXL workflows in ComfyUI for better speed and quality. Learn efficient node configurations, memory management, and performance tuning.
Complete guide to using ControlNet pose control in ComfyUI. Learn OpenPose, DWPose, and other techniques for precise character positioning in AI art.
Master image upscaling in ComfyUI with various upscaler models, tiled upscaling, and ultimate SD upscale techniques for maximum quality AI art.
Master inpainting in ComfyUI with advanced mask techniques, model selection, and workflow optimization for perfect AI image editing results.
Complete guide to training LoRA models in ComfyUI for character consistency. Learn dataset preparation, training settings, and integration for perfect AI character results.
Master character consistency in ComfyUI with advanced workflows. Learn IP-Adapter, face embedding, and LoRA techniques for generating consistent AI characters.
Master color grading for AI-generated videos in ComfyUI. Learn LUT application, color correction workflows, and cinematic looks for LTX-2, WAN, and Hunyuan output.
Fix common ComfyUI video generation problems including noise/snow output, VRAM errors, sync issues, and workflow failures. Solutions for WAN, LTX, and Hunyuan models.
Master TTS Audio Suite for ComfyUI with 8 voice engines including F5-TTS, RVC, IndexTTS-2, and Microsoft VibeVoice. Complete setup guide with voice cloning and emotion control.
Master color grading in ComfyUI with Olm's professional node collection. Lift/Gamma/Gain, curves, hue correction, and channel mixing with real-time previews.
Visual Novel Character Creation Suite generates character sprites with consistent appearance across expressions, clothing, and poses. Complete guide to setup and workflows.
Stop getting soft, blurry AI images. Complete troubleshooting guide covering VAE issues, upscaling methods, denoise settings, and latent space fixes.
Z-Image Turbo outputs look too similar? SeedVarianceEnhancer adds controlled chaos to text embeddings for dramatically more diverse generations.
Apple's SHARP model creates photorealistic 3D scenes from single images in under one second. Complete ComfyUI setup guide with workflows and practical applications.
LayerForge brings Photoshop-style layer editing directly into ComfyUI. Multi-layer compositing, blend modes, masking, and AI background removal without leaving your workflow.
Solve every common Z Image Turbo problem from model loading errors to quality issues. File placement, VRAM fixes, LoRA compatibility, and more.
Build custom ComfyUI Runpod templates for serverless AI image generation. Complete guide covering Docker configuration, model setup, API deployment, and production optimization.
Master WAN 2.6's groundbreaking features including 15-second multi-shot storytelling, video reference generation, native audio-visual sync, and commercial-grade character consistency.
Master ADetailer and FaceDetailer to focus on single characters in multi-person images. Complete guide to targeting specific faces with different prompts in ComfyUI.
Master Z-Image Turbo with ControlNet Union 2.0 for precise image control. Complete guide to depth, canny, pose, and multi-condition generation in ComfyUI.
Fix the Cl.exe compiler not found error when running SeedVR2. Complete guide to Visual Studio Build Tools installation and Windows compiler configuration.
Fix all common Z-Image Turbo problems including model loading, VRAM errors, quality issues, and workflow problems. Complete troubleshooting guide with solutions.
Master Nano Banana Pro in ComfyUI for Google Gemini-powered image generation. Complete guide to multi-reference, 4K output, and efficient workflows with 9 distinct images from 1 prompt.
Master Z-Image Turbo inpainting for smooth image editing in ComfyUI. Complete guide to denoise settings, mask techniques, and troubleshooting common issues.
Master the Amazing Z-Comics Workflow 2.1 for stunning comic and anime style image generation. Complete guide to predefined styles, GGUF optimization, and creative workflows.
Fix SeedVR2 artifacts including tile seams, color shifts, oversharpening, and temporal flickering with proven techniques and optimal settings.
Discover the best sources for finding quality ComfyUI workflows including community sites repositories social media and creator channels
ComfyUI v0.3.76 released December 2, 2025 with revolutionary Nodes 2.0 public beta UI, Linear mode, Topaz API nodes, and major quality-of-life improvements.
Learn how ComfyUI's LatentCut node gives you precise control over latent space manipulation for video batch processing and advanced AI workflows in 2025.
Master Topaz API integration in ComfyUI v0.3.76 for professional video upscaling. Compare free alternatives, workflow setup, subscription costs, and real-world performance.
Learn how to protect your system from malicious ComfyUI custom nodes after recent security incidents. Essential safety practices, verification methods, and trusted sources.
Master SAM3DBody for precise body mesh extraction in ComfyUI. Step-by-step setup, workflows for body swapping, pose transfer, and 3D character creation with real benchmarks.
I updated to ComfyUI v0.3.75 and tested every new feature. Z-Image support, HunyuanVideo 1.5, Topaz video enhancement, FLUX.2 Day-0, and more are here.
Master Flux Kontext's multi-image editing in ComfyUI. Combine references for style transfer, character turnarounds, and lighting-matched composites with proven workflows.
Learn how to integrate Topaz Video AI API with ComfyUI for professional video enhancement. Complete setup guide with cost analysis and quality comparisons.
Master multi-ControlNet workflows for video generation. Learn to stack depth, pose, and edge controls for character consistency and scene stability in ComfyUI.
Made the switch from A1111 to ComfyUI after two years of resistance. Here's what actually matters, what doesn't, and how to migrate without losing your mind.
The official SAM3 implementation is bloated and frustrating. This open-source ComfyUI node gives you the same segmentation power without the headaches.
UniRig automates the painful process of rigging 2D characters for animation. Tested extensively to show what works and where it still needs manual cleanup.
Stop manually cutting frames. Learn how to generate production-ready sprite sheets in ComfyUI with consistent character poses and clean transparency.
HunyuanVideo 1.5 setup is notoriously difficult. This guide walks through every step to get Tencent's powerful video model running in ComfyUI.
SAM3 finally handles video properly. Tested the video segmentation capabilities extensively to show what works and what still needs improvement.
Find the optimal SDXL model for DreamBooth training with consistent character results. Comparison of base models and training configurations.
Troubleshoot ComfyUI using CPU instead of GPU on RunPod. Complete fix guide for CUDA detection, driver issues, and pod configuration problems.
Master Depth Anything V3 from ByteDance with our complete guide covering model variants, practical use cases, and ComfyUI integration.
Find the perfect GPU for your AI generation needs. Compare RTX 5090, 4090, 3090, and cloud options across image generation, video creation, and LoRA...
Use SAM 2 for professional video segmentation in AI workflows. Complete guide covering setup, automation, and integration with video editing pipelines.
Complete guide to Kandinsky's image-to-video models from 5.0 Lite to 3.1. Setup instructions, quality comparisons, and optimization techniques included.
Create anime videos using WAN 2.2 combined with Qwen Edit 2509. Step-by-step workflow for style-consistent anime generation with ComfyUI integration.
Solve extremely slow Flux generation on Apple Silicon taking hours per image with memory settings, backend configuration, and optimization
Process thousands of images through ComfyUI workflows with batch loading, queue management, and automation techniques for production workloads
Transform vintage family photos into animated videos using Wan 2.2, Microsoft restoration tech, and ComfyUI workflows for stunning results.
Deploy ComfyUI as serverless API on RunPod for scalable, cost-effective AI image generation with automatic scaling and pay-per-use pricing
Solve ComfyUI frontend breaking custom node extensions with compatibility fixes, JavaScript errors, and UI conflicts
Set up ComfyUI on Apple Silicon M4 Max for optimal performance with MLX acceleration, memory optimization, and workflow configuration
Fix all common ComfyUI Manager issues including installation failures, update errors, node conflicts, and database problems
Solve the frustrating issue of ComfyUI Manager showing nodes as not installed when they're already in your custom_nodes folder with these proven fixes
Accelerate ComfyUI on Apple Silicon by 70% using MLX extension with optimized models and native Metal performance
Solve NaN errors causing black or corrupted images in ComfyUI with precision fixes, VAE solutions, and model troubleshooting techniques
Solve ComfyUI workflow JSON loading failures from missing nodes, version mismatches, and file corruption with these proven fixes
Master ControlNet Union that combines canny, depth, pose, and more into a single model for simplified workflows and VRAM efficiency
Solve broken custom nodes after ComfyUI updates with dependency fixes, version pinning, and safe update strategies for stable workflows
Solve compatibility issues when using GGUF quantized models with LoRAs and ControlNet in ComfyUI. Troubleshooting solutions included.
Solve Hunyuan Video crashes, OOM errors, and black outputs on RTX 3090 with these proven optimization techniques and memory management fixes
Master NVIDIA ChronoEdit-14B Paint Brush LoRA for physics-aware image editing that turns pencil sketches into photorealistic objects using temporal reasoning.
Create expressive character performances with OVI 1.1 AI acting. Control emotions, gestures, and timing for natural-looking video generation.
Keep your ComfyUI models, LoRAs, and custom nodes safe during updates. Backup strategies, version control, and recovery procedures explained.
Step-by-step guide to install SageAttention, TeaCache, and Triton on Windows for faster AI image generation with NVIDIA GPUs
Speed up Stable Diffusion, Flux, and video generation by 2-4x using TeaCache and SageAttention optimization techniques with this complete guide
Complete guide to training Flux LoRA models on NVIDIA RTX 5060 Ti 16GB. Learn FluxGym setup, VRAM optimization, cu128 PyTorch installation, and proven...
Understand all VRAM optimization flags for ComfyUI and AI generation including attention modes, model offloading, and precision settings
Complete guide to installing ComfyUI on Fedora Linux with AMD GPU acceleration. ROCm setup, PyTorch configuration, troubleshooting, and optimization for...
Fix WAN 2.2 slow motion issues with optimal FPS, motion blur, and prompt settings. Complete troubleshooting guide for natural video movement.
Master ChaiNNer for batch image processing. Complete guide to node workflows, AI upscaling, format conversion, and ComfyUI integration.
Complete guide to Superscaler ComfyUI node for multi-pass generative upscaling. Learn installation, workflows, comparison to traditional upscalers,...
Use ControlNet for green screen keying in ComfyUI. Complete guide to chroma key workflows, background replacement, and professional compositing.
Disable FaceFusion 3.5 content filters for legitimate use cases. Technical guide with safety considerations and alternative approaches.
Complete guide to Musubi Tuner for ComfyUI. Learn model merging, fine-tuning, parameter optimization, and advanced techniques for creating custom AI models.
Complete hardware guide for running Qwen 2509 and WAN 2.1/2.2 locally. GPU requirements, VRAM needs, CPU specs, budget builds vs optimal configurations,...
Master VideoSwarm 0.5 for distributed AI video generation. Scale ComfyUI across multiple GPUs and machines for faster rendering and batch processing.
Master WAN 2.2 First-Last Frame workflow in ComfyUI. Control start and end frames for perfect transitions, morphing effects, and cinematic matched cuts.
Complete guide to optimal training resolutions for WAN 2.2 character LoRAs. Dataset preparation, resolution vs quality tradeoffs, VRAM optimization,...
Comprehensive timing analysis for WAN 2.2 LoRA training with hardware comparisons, dataset size impact, optimization strategies, and realistic...
Detailed cost breakdown for running WAN 2.2 on RunPod cloud GPUs. GPU options, pricing tiers, optimization strategies, cost comparison vs local setup.
Fix ComfyUI workflow loading errors. Solutions for missing nodes, JSON corruption, model paths, and version conflicts with step-by-step guides.
Comprehensive comparison of the top three cloud ComfyUI platforms. Detailed analysis of RunComfy, ComfyICU, and ViewComfy features, pricing,...
Proven optimization techniques to dramatically speed up ComfyUI generation times through xFormers, VRAM management, batch optimization, and...
Understand why ComfyUI has a steep learning curve and how to overcome it. Practical strategies for mastering node-based workflows efficiently.
Discover 25 advanced ComfyUI tips, workflow optimization techniques, and pro-level tricks that expert users use.
Generate 4K images with QWEN and WAN 2.2 low noise upscale technique. Complete workflow for high-resolution output with minimal artifacts.
ComfyUI vs Automatic1111 comparison for 2025. Performance, learning curve, workflow management tested. Find out which Stable Diffusion UI is right for you.
Create consistent visual novel characters with VNCCS in ComfyUI. Complete workflow for character sheets, expressions, and pose variations.
Meta's Segment Anything 2 brings automated video masking to ComfyUI. Complete guide to SAM2 video segmentation, scene cut handling, and comparison with manual masking workflows.
Master the 20 most essential ComfyUI custom nodes for professional workflows. Installation guides, use cases, and practical examples for each node.
Solve ComfyUI red node errors fast with this complete troubleshooting guide. Fix missing nodes, broken workflows, and common ComfyUI errors in 2025 with...
Transform your ComfyUI workflows into production-ready APIs. Complete guide to deploying scalable, reliable ComfyUI endpoints with BentoML, Baseten, and...
Compare WAN 2.2, Mochi, and Hunyuan video generation in ComfyUI. Performance benchmarks, quality analysis, and recommendations for different use cases.
Master ComfyUI sampler selection with this comprehensive 2025 guide. Learn when to use Euler, DPM++ 2M Karras, and other samplers for best image...
Master ComfyUI scheduler selection with this definitive guide. Learn when to use Karras, Normal, Simple, or DDIM schedulers for optimal image generation...
The official Comfy Cloud brings ComfyUI to browsers. Review of features, pricing, performance, and comparison with local installations.
Master running FLUX, video models, and advanced workflows on 4-8GB GPUs using GGUF quantization, two-stage generation, and Ultimate SD Upscale...
Master 360-degree anime character rotation with Anisora v3.2 in ComfyUI. Learn camera orbit workflows, multi-view consistency, and professional...
Combine AnimateDiff with IPAdapter for style-consistent animations in ComfyUI. Complete workflow for character and style preservation in motion.
Master AI generation on Chinese GPUs (Moore Threads, Biren, Innosilicon) with CUDA alternatives, DirectX compute, and complete ComfyUI setup for...
Transfer poses between images using Depth ControlNet in ComfyUI. Complete workflow for accurate posture matching with depth map extraction techniques.
Master headswap techniques in ComfyUI using Reactor and advanced methods. Complete workflows, neck blending, lighting matching, and production-quality results.
Master Hunyuan Image 3.0 in ComfyUI with advanced Chinese text understanding, superior prompt adherence, and professional image generation workflows.
Master precision control with mask-based regional prompting in ComfyUI. Create complex compositions with different styles per region using mask techniques.
Master QWEN LoRA training for custom image editing capabilities. Complete workflows, vision-language dataset preparation, specialized editing tasks, and...
Discover the best QWEN LoRAs for smartphone photography enhancement. Complete collection for mobile photo editing, computational photography, and...
Master Regional Prompter in ComfyUI for precise multi-region prompt control. Complete workflows, grid-based layouts, attention weighting, production...
Master SeedVR2 upscaler in ComfyUI for professional 4K video upscaling. Complete workflows, VRAM optimization, quality comparisons vs ESRGAN, and...
Discover the best photorealistic LoRAs for Flux models in ComfyUI. Complete collection of ultra-real LoRAs for portraits, environments, materials, and...
Boost video quality with WAN 2.2 Multi-KSampler technique. Complete guide to implementing multi-sampling for smoother, higher quality video generation.
Generate high-quality first frames with WAN 2.2 text-to-image in ComfyUI. Optimize prompts and settings for the best video starting points.
Master WAN 2.2 fine-tuning in ComfyUI for custom video styles and characters. Complete training workflows, dataset preparation, memory optimization, and...
Master WAN 2.2 VACE (Video-Audio-Context Enhancement) in ComfyUI for superior video quality.
Master WAN Animate on RTX 3090 with proven VRAM optimization, batch processing workflows, and performance tuning strategies for professional video generation.
Complete guide to running Flux on Apple Silicon Macs. M1, M2, M3, M4 performance benchmarks, MPS optimization, memory management, ComfyUI setup, and...
Complete Flux LoRA training tutorial for ComfyUI. Learn dataset preparation, training settings for faces and styles, 12GB VRAM workflows, and...
Comprehensive comparison of InstantID, PuLID, and FaceID for ComfyUI face swapping.
Master the professional face swap technique using FaceDetailer and custom face LoRAs in ComfyUI.
Master WAN 2.2 advanced techniques including first/last frame keyframe conditioning for temporal consistency and motion bucket parameters for precise...
Master WAN 2.5's revolutionary audio-driven video generation in ComfyUI. Learn audio conditioning workflows, lip-sync techniques, 1080P output optimization, and advanced synchronization for professional results.
Master OVI in ComfyUI with this complete guide covering installation, synchronized video-audio generation, lip-sync workflows, and optimization...
Master WAN 2.2 Animate for character animation in ComfyUI. Complete guide covering facial expression replication, pose-driven animation, and...
Master WAN 2.2 in ComfyUI with this complete guide covering installation, workflows, optimization for low VRAM, and cinematic video generation techniques.
Exclusive preview of WAN 2.5 features including 4K generation, 60 FPS native support, improved motion coherence, and breakthrough temporal consistency...
Fix common ComfyUI face generation problems with these 3 proven solutions. Learn why faces look distorted, asymmetrical, or uncanny and how to generate...
Master ComfyUI checkpoint merging to create custom models that combine the best features of multiple models.
Master ComfyUI workflow duplication for systematic model testing. Learn how to create comprehensive comparison workflows that test multiple models,...
Create natural-looking face swaps in ComfyUI using advanced techniques beyond basic face swap models.
Master ComfyUI wildcard systems for unlimited prompt variation. Learn advanced wildcard techniques, automated batch generation, and systematic prompt...
Discover how ComfyUI transforms game asset creation for indie developers and studios.
Discover powerful ControlNet combinations that most users overlook. Advanced multi-ControlNet setups for precise image control in ComfyUI workflows.
Master ComfyUI seed control for consistent AI image generation. Learn advanced seed management techniques, batch processing strategies, and reproducible...
Create stunning product photography using ComfyUI workflows. Learn professional lighting, background removal, and staging techniques that rival $50,000...
Understand ComfyUI's latent space visualization and what the purple connection lines represent. Learn how latent data flows through your workflows and optimize performance with proper latent handling.
Discover why CLIP Skip settings dramatically affect your AI image quality. Learn the optimal CLIP Skip values for different models and fix common...
Deploy ComfyUI instantly on RunPod with this pre-configured Docker template. Skip hours of setup frustration with a working environment that includes...
Discover how ComfyUI is changing fashion design with AI-powered clothes swapping, virtual try-on, and professional clothing visualization workflows that...
Discover how IP-Adapter Plus combined with ControlNet transformed AI image style transfer, making traditional methods obsolete with one-image training...
Transform messy ComfyUI workflows into clean, professional graphs. Complete guide to reroute nodes, organization techniques, and visual management for...
Discover 50 ComfyUI keyboard shortcuts, hidden features, and productivity hacks that professional users use to work 10x faster.
Learn to automate batch image and video generation in ComfyUI using workflows. Complete guide to queue management, batch processing, and automation for...
Deploy ComfyUI as a production-ready API on RunPod in under 20 minutes. Complete guide covering setup, endpoints, scaling, and cost optimization.
Discover TeaCache and Nunchaku - revolutionary ComfyUI optimization technologies that deliver 2x-3x faster AI image and video generation without quality...
Avoid the top 10 ComfyUI beginner pitfalls that frustrate new users. Complete troubleshooting guide with solutions for VRAM errors, model loading...
Create professional ComfyUI custom nodes with JavaScript frontend integration. Complete development workflow from Python backend to interactive UI elements.
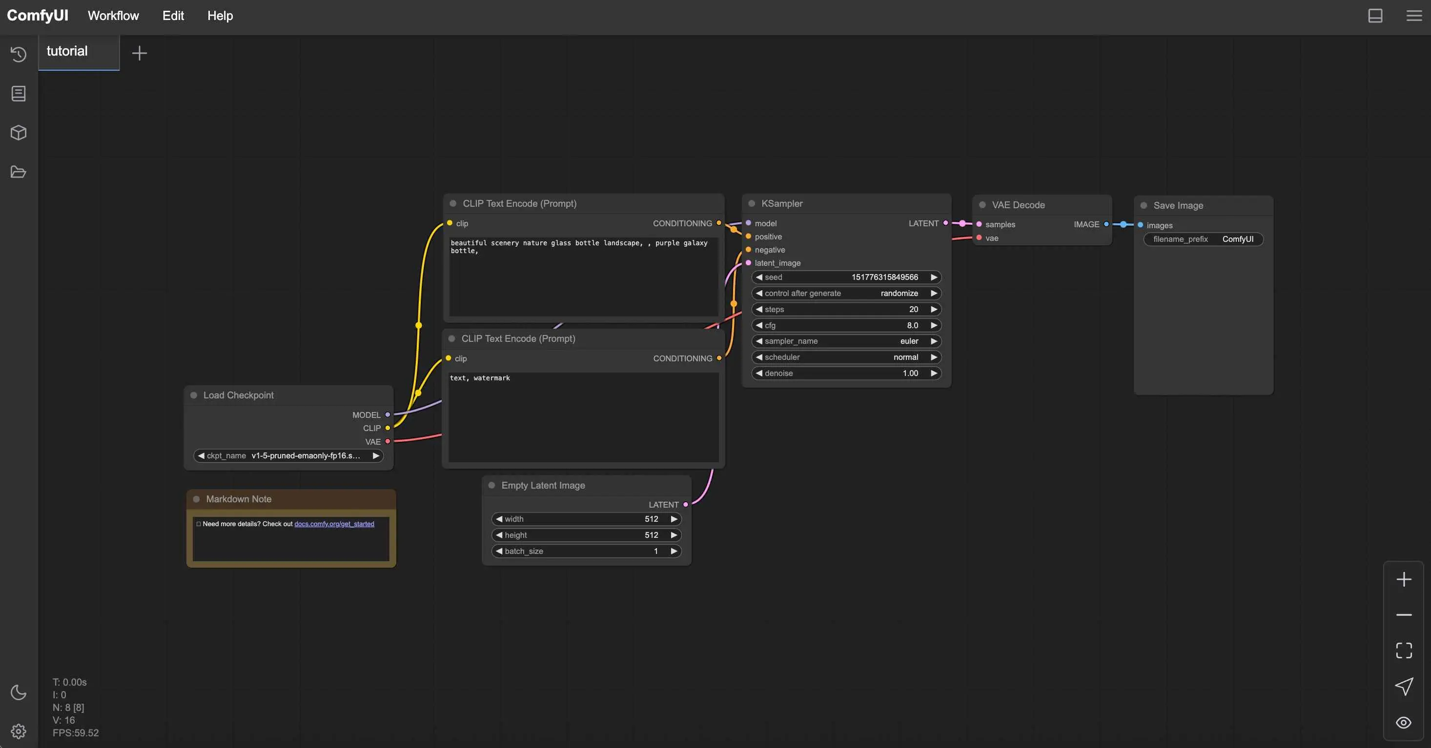
Master the fundamental ComfyUI nodes in 2025. Complete beginner's guide to Load Checkpoint, CLIP Text Encode, KSampler, VAE Decode, and basic workflow creation.
Practical guide to running ComfyUI with limited GPU memory. Learn optimization tricks, CPU fallback options, cloud alternatives, and hardware upgrade...
Master ComfyUI from zero with this step-by-step tutorial. Learn installation, basic nodes, and create your first AI image generation workflow without...
Essential ComfyUI custom nodes every user needs in 2025. Complete installation guide for WAS Node Suite, Impact Pack, IPAdapter Plus, and more...
Complete ComfyUI Impact Pack guide. Master FaceDetailer, SAM integration, Ultralytics detection, and professional workflows for flawless AI portrait...
Master ComfyUI's mask editor and advanced inpainting workflows. From basic brush techniques to DiffuEraser video inpainting with SAM2 automation in 2025.
Complete migration guide for AUTOMATIC1111 users switching to ComfyUI. Learn workflow translation, performance gains, and avoid common pitfalls in 2025.
Demystify the Karras scheduler in ComfyUI. Understand how logarithmic noise schedules improve image quality, reduce steps needed, and deliver sharper results.
Deploy AI models to RunPod Serverless and save 70% on GPU costs. Complete guide covering FlashBoot, worker types, cold starts, and production deployment.